▼ 使用场景
① 支持向游客展示会员价,引导游客注册或开卡,成为商城会员并促进消费。
② 支持向会员展示更高等级的会员价,引导会员开卡升级或任务升级,提升会员忠诚度并促进消费。
③ 支持自定义会员价标签,满足商家品牌形象等诉求。
▼ 功能说明
1. 前往商家后台【会员-会员等级】,进行登录前后展示设置
① 登录前展示:支持向游客展示产品的商城价与指定一个等级的会员价
② 登录后展示:支持向会员展示当会员前等级会员价与未达等级会员价

2. 点击会员价标签,设置等级标签样式

3. C端效果

▼ 使用场景
接入销售系统,支持渠道活码能力,商家可通过渠道活码更好地完成引流、转化与裂变等关键环节,提高私域运营能力。
① 支持自动打标签,记录客户来源渠道、购物喜好,提升运营效率
② 将客户资源均匀分配给员工,避免资源分配不均
③ 支持个性化欢迎语,提升运营互动性
注:【版本】商城无版本限制,需另外付费购买OEM高级版及以上版本
▼ 功能说明
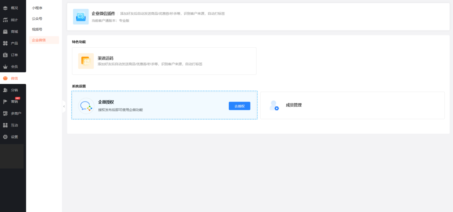
1. 前往商家后台【微信-企业微信】,点击【企微授权】,两步完成企微接入

2. 接入企微后,点击【渠道活码】,设置渠道活码

3. C端表现

▼ 使用场景
支持平台与商户在用户退货场景中关闭售后单,满足线下协商退款、会员过长时间不退货等场景的售后处理,提升商城经营效率。
注:在售后单处于以下两种状态时支持关闭:
① 商家同意退货申请后,会员超过7天未更新退货物流信息
② 商家拒绝收货后,会员超过7天未更新退货物流信息
▼ 功能说明
1. 前往商家后台【订单-订单管理-订单列表-售后中】,处理售后订单:

2. 前往商家助手【订单-订单管理-订单列表-售后中】,处理售后订单:

▼ 使用场景
会员编辑收货地址时,支持通过地图快速完成选点,提升操作体验,并帮助商家提供更精准的配送服务。
▼ C端展示
